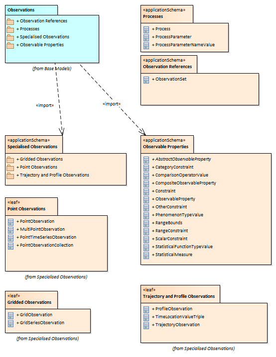
Package structure : Package diagram
Created:
07/02/2012 13:44:35
Modified:
08/02/2012 11:45:22
Project:
Author:
dlowe
Version:
1.0
Advanced:
ID:
{1E7D83FC-9349-46db-9A50-E1C6FD70129E}