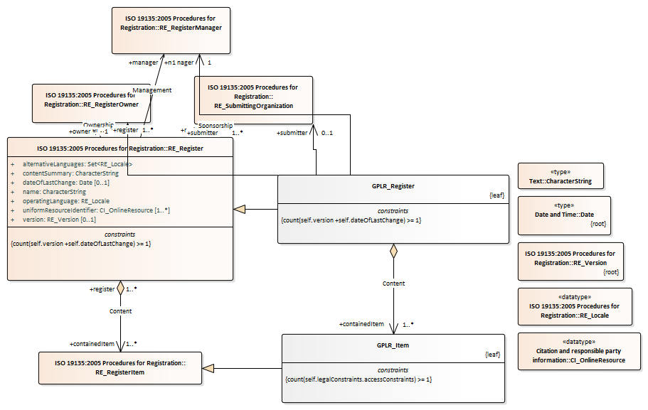
GPLR_RegisterSpecificView : Class diagram
Created:
05/05/2008 13:10:15
Modified:
01/12/2011 10:46:23
Project:
Author:
jrherrin
Version:
Advanced:
ID:
{FFB3C975-7317-4718-B754-9C9EC29BEA01}