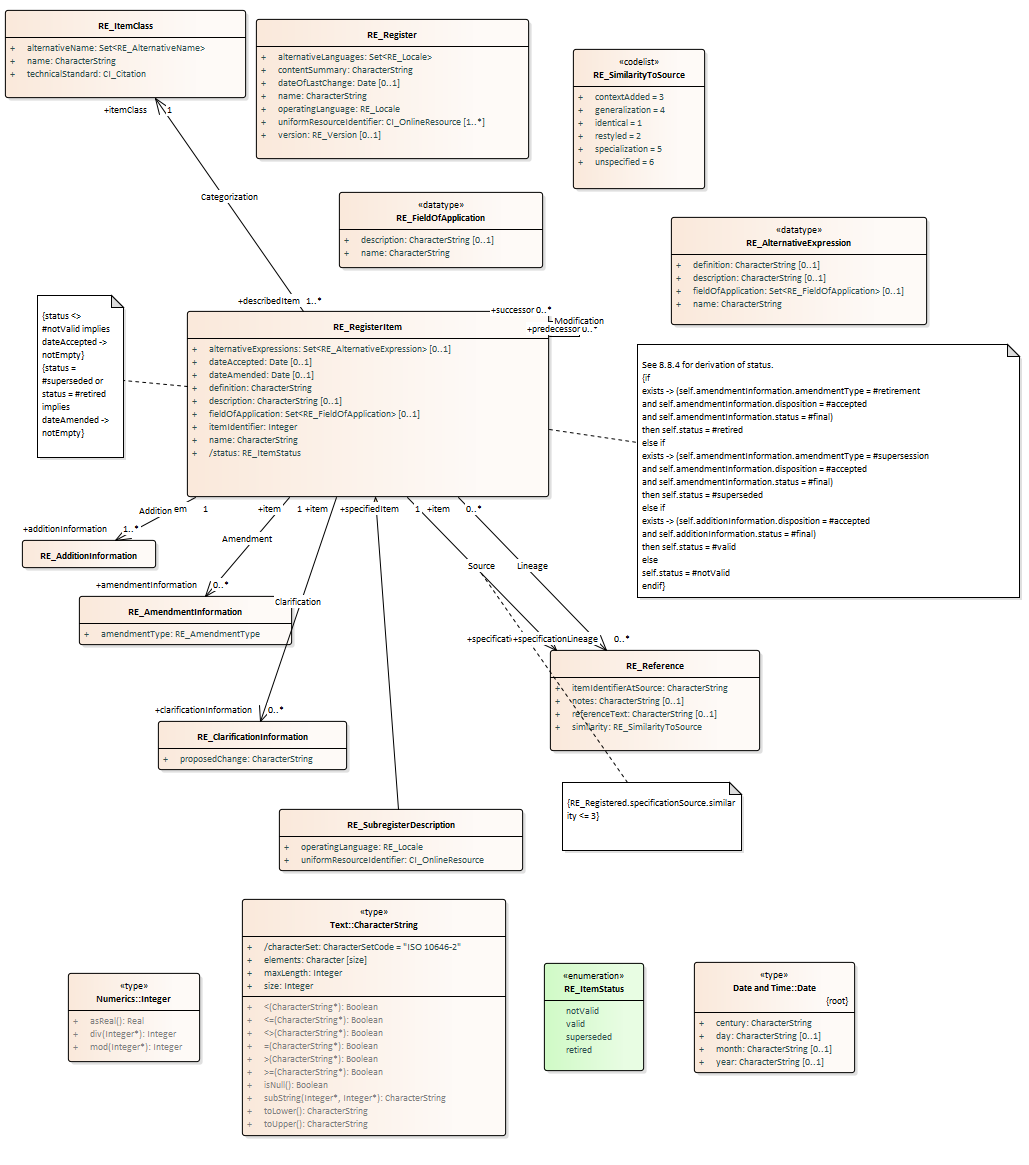
Context Diagram: RE_RegisterItem : Class diagram
Created:
10/04/2008 12:17:03
Modified:
29/07/2010 15:13:45
Project:
Author:
friisan
Version:
Advanced:
ID:
{75B8ED1A-1278-4df2-82F9-B47ADD8320AC}