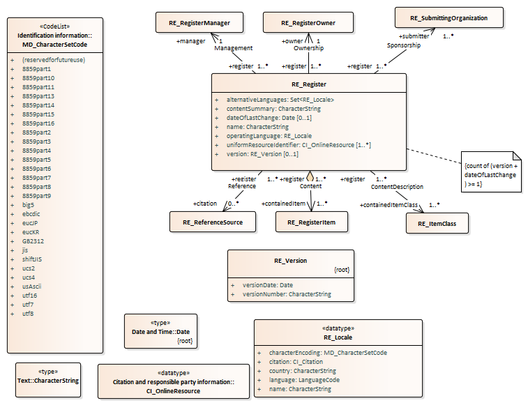
Context Diagram: RE_Register : Class diagram
Created:
10/04/2008 12:17:03
Modified:
29/07/2010 14:55:35
Project:
Author:
friisan
Version:
Advanced:
ID:
{52F669A3-5C1B-41df-AF7B-2B83DE57F758}