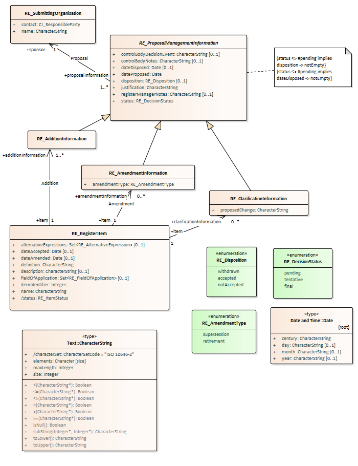
Context Diagram: RE_ProposalManagementInformation : Class diagram
Created:
10/04/2008 12:17:03
Modified:
15/09/2009 15:55:41
Project:
Author:
friisan
Version:
Advanced:
ID:
{2E596E80-0B99-4c4b-B6F7-327AAA4A3412}