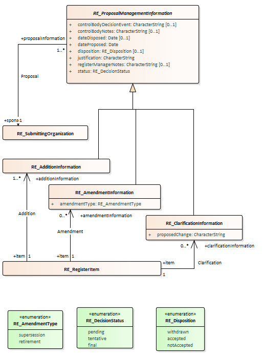
Fig 15 RE_ProposalManagementInformation : Class diagram
Created:
04/06/2010 10:41:44
Modified:
04/06/2010 10:51:26
Project:
Author:
jrherrin
Version:
1.0
Advanced:
ID:
{9EEFB575-D37A-4325-B2C1-036740DCF31F}