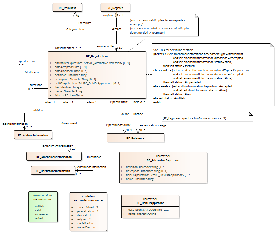
Fig 14 RE_RegisterItem : Class diagram
Created:
04/06/2010 10:22:21
Modified:
19/05/2011 08:14:18
Project:
Author:
jrherrin
Version:
1.0
Advanced:
ID:
{CDDF242A-6B47-4bf2-8C3B-EBF8F625FA1B}