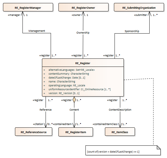
Fig 08 RE_Register : Class diagram
Created:
04/06/2010 09:40:58
Modified:
29/07/2010 14:55:35
Project:
Author:
jrherrin
Version:
1.0
Advanced:
ID:
{93193C54-7191-4bb1-9368-74F05A10AF71}